Projects
Over the course of the last years I was designing and developing quite a few applications using Microsoft technologies. This page describes some of the more interesting projects I was working on and only work that is public available. Most of the projects described here I have done for Theobald Software and Peakboard, two software companies based in Stuttgart, Germany.
Peakboard Digital Signage Platform
In the autumn of 2015 I started designing and developing the Peakboard digital Signage platform. The system comprises of two parts: A WPF designer and the Universal Windows Platform (UWP) runtime application.
For the runtime I have developed a custom web server and administration website to upload and manage Peakboard packages containing the board and all of it's screen definitions and resource files. Each board can be directly deployed from the Peakboard designer application.
Customer: Theobald Software / Peakboard
Technologies: .NET, C#, UWP, WPF, Lua Scripting
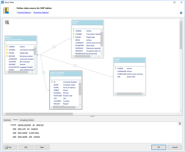
Xtract IS Table Join Query Builder
In 2015 I developed a visual table join query builder as part of the Xtract IS product suite. The component allows to visually design table join queries by selecting SAP tables, defining the relationships, adding output fields and limiting criteria. The builder also contains a criteria designer to visually define the WHERE and HAVING clause for the final join statement.
For the SAP side I developed a custom BAPI function module (Z_XTRACT_IS_TABLE_JOIN) that is processing the join defintion by generating a dynamic SAP Open SQL statement (INNER and OUTER JOINS).
Customer: Theobald Software
Technologies: .NET, C#, WPF, WinForms, SAP, ABAP
ERPConnect Services Core Platform
In 2014 I finished the work on the first version of ERPConnect Services Core. ECS Core is a service-oriented, claims-based and cloud-aware (Azure) web application platform (SOA) to provide enterprise-wide, SAP-related REST and OData based web services.
Customer: Theobald Software
Technologies: .NET, C#, ASP.NET MVC, Web API, ERPConnect, Azure
ERPConnect Services Web Service Designer
In 2013 I developed the Web Service Designer application as part of the ERPConnect Services product suite, a suite which allow you the complete range of data integration between SharePoint and SAP.
The designer is a fantastic tool to visually design and deploy no-code SOAP or OData web services for SharePoint by using a workflow designer surface. Also, C# expressions are supported to fine tune each data mapping.
Customer: Theobald Software
Technologies: .NET, C#, WPF, SharePoint
SAP HTML5 Sample Web Applications
In 2012 I created two HTML5 sample web applications with stunning visual effects. The demos are displaying SAP customer and stock quantity data in real time. The SAP/.NET connectivity is handled by the ERPConnect library from Theobald Software.
You may check out the videos (links) below I have created to show the jQuery effects I used:
YouTube video of the stock quantity demo
YouTube video of the customer information demo
Customer: Theobald Software
Technologies: .NET, C#, ASP.NET MVC, Web API, jQuery, ERPConnect
BCS Connector for SharePoint
In 2010 I started designing and developing the BCS Connector for SharePoint. The application is a component of the ERPConnect Services product suite and allows you to connect SharePoint lists with SAP objects or tables – completely without programming knowledge.
Customer: Theobald Software
Technologies: .NET, C#, WPF, SharePoint
ERPConnect Services for SharePoint
In 2010 I started designing and developing ERPConnect Services Runtime, the first component of the ERPConnect Services product suite. The tools gives .NET developers the opportunity to use SharePoint as a SAP data hub.
An optional plugin for Visual Studio (see screenshot) allows to design SAP interfaces with the help of a sophisticated graphical designer.
ERPConnect Services videoERPConnect Services product page
Customer: Theobald Software
Technologies: .NET, C#, ASP.NET, Visual Studio Extension, SharePoint
LINQ to SAP for Visual Studio
In 2008 I developed LINQ to SAP, a LINQ provider for SAP data sources and a Visual Studio plugin for ERPConnect to visually design SAP interfaces. The plugin provides a designer and code generator to automatically generate the SAP access layer code for C# and VB.NET.
The SAP objects (BAPI, Table, Query, etc.) are simply dragged and dropped into the designer work area. Complex BAPIs can be simplified so that only the elements that should be filled remain to be addressed in the code generated by the Visual Studio Designer.
Customer: Theobald Software
Technologies: .NET, C#, Visual Studio Extension, ERPConnect, DSL Tools (Modeling SDK for Visual Studio)
XQL - Xtract Query Language
A few years ago I developed XQL, the Xtract Query Language (XtractQL), which got integrated in various Theobald products in the meatime in order to dynamically retrieve SAP business data by using a simple query language. The syntax is inspired by SQL and SAP ABAP language statements.
Customer: Theobald Software
Technologies: .NET, C#, Compiler Techniques
Mindbak - Online Mind Mapping
In 2010 I got the chance to develop a prototype of an online mind mapping tool in Silverlight. It’s only a test and proof-of-concept project and somewhat buggy, but basic functions are working.
You can edit the maps using the keyboard and mouse. You can also move topics using drag and drop.
Give it a try: Mindbak.com.
Technologies: .NET, C#, Silverlight
Stock Quote Add-In For Excel
A few years ago Microsoft was providing the MSN MoneyCentral Stock Quotes Add-In for Excel 2002 and it was a really neat tool, but all of a sudden this tool was not avaiable anymore. My Stock Quote Add-In For Excel is the replacement of the MSN Add-In, based on the fantastic Excel-DNA library to retrieve stock data and FX rates from the Yahoo! Finance site using new Excel functions.
Technologies: .NET, C#, Office Development
