Xtract IS Table Join Query Builder
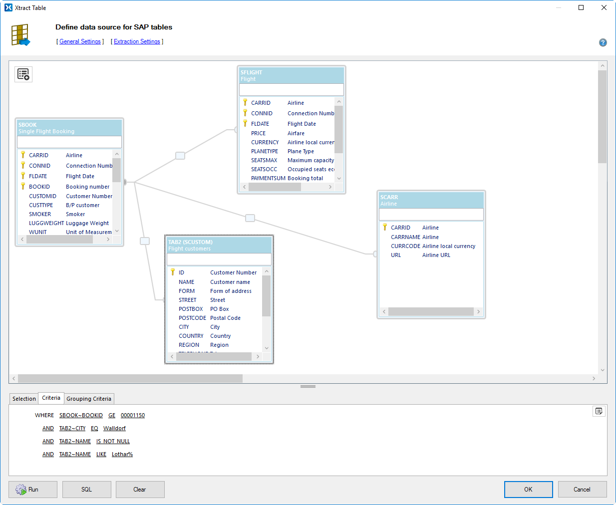
In 2015 I developed a visual table join query builder as part of the Xtract IS product suite. The component allows to visually design table join queries by selecting SAP tables, defining the relationships, adding output fields and limiting criteria. The builder also contains a criteria designer to visually define the WHERE and HAVING clause for the final join statement. The criteria parts can be grouped in any possible way.
The Xtract IS product integrates mySAP or SAP BW system with SQL Server Integration Services. With a few clicks mass data can be extracted with high performance and stability. The suite offers nine components to provide all kinds of SAP interface technologies.
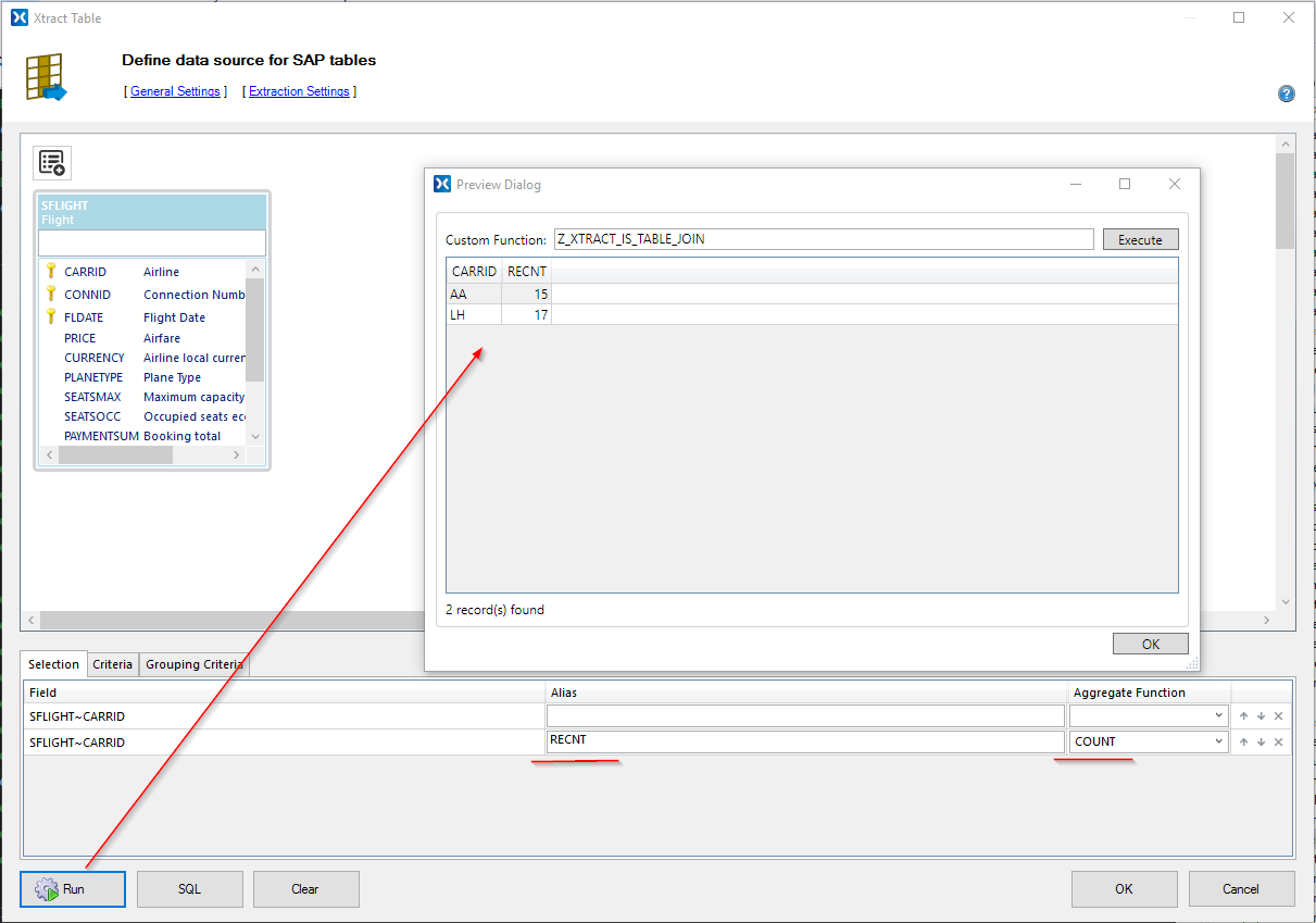
For the SAP side I developed a custom BAPI function module (Z_XTRACT_IS_TABLE_JOIN) that is processing the join defintion by generating a dynamic SAP Open SQL statement (INNER and OUTER JOINS). The function module also supports data packaging (with a definable package size) for regular queries as well as queries with aggregate functions like AVG, COUNT, MAX, MIN and SUM.
The table join query builder is written in WPF (C#) and is integrated into a WinForms form dialog. The main designer window can be zoomed and the table fields can be filtered.
Feel free to contact me if you have questions about the query builder.











